¶ 功能二:字段管理
¶ 功能说明
支持常见的字段类型,包括:文本(单行文本、多行文本)、数字、日期、选择(布尔值、枚举值)、关联数据类型。

¶ 文本类型
- 填写了帮助说明的字段,在用户创建时都会有对应的 hover 提示图标,提示说明。
- 校验规则目前支持:手机号、邮箱及自定义校验方式(正则表达式)。
- 文本类型可以控制限制对应的文本长度。

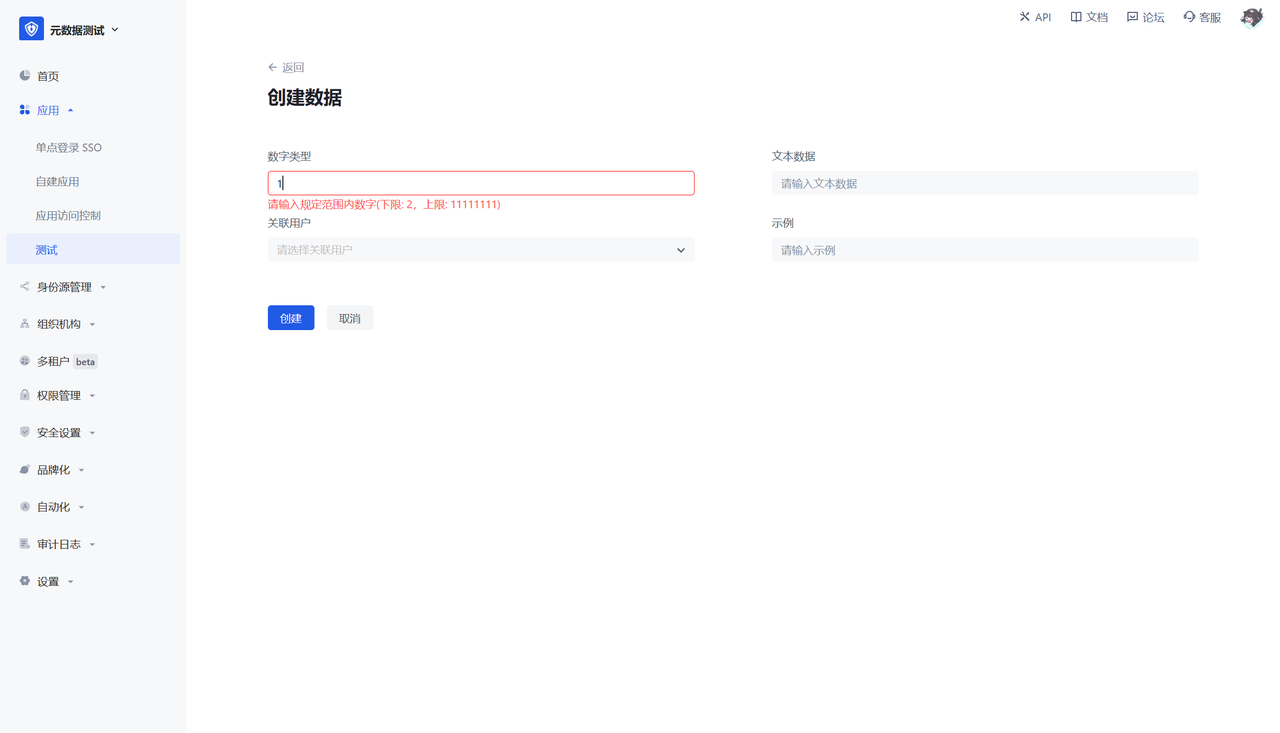
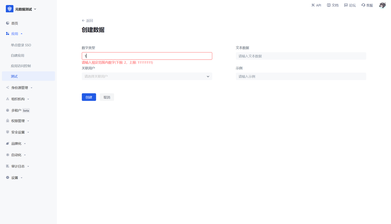
¶ 数字类型
- 数字类型可以配置控制用户输入的数字上下限。
- 支持配置展示给用户的数字格式,如:保留小数位数,千分位,百分比等。

¶ 日期类型
- 数字类型可以配置控制用户输入的日期范围。
- 支持配置展示给用户的日期格式。

¶ 选择类型
选择类型包括布尔值和枚举值,其中枚举值可以配置对应的 value 和描述。


¶ 关联数据
关联数据类型:即可以创建一个字段,字段的下拉值取自其他数据对象的数据。

选择数据时展示字段:控制对应的下拉值及展示时默认展示关联对象的哪个字段,建议配置显示具有唯一性的字段,便于区分关联数据。

可选范围:可以控制关联数据的下拉值范围,如不选择默认可选择全部数据。


特别注意:配置了关联数据类型后,除了正在配置的数据对象外,会在被关联的数据对象侧也生成一个关联类型字段,但默认不展示,如两侧的关联字段都展示,可以实现
用户视角
- 列表页展示该数据对象配置了列表页展示的字段
- 支持搜索,支持筛选

创建页展示该数据对象所有创建的字段
